

请问好网友们,为什么执行默认值,他的null就是yes,而执行了not null 他的默认值就没有了呢?


以下回复参考:皆我百晓生、券券喵儿等免费微信小程序作答:
您的问题是关于MySQL中字段的默认值以及NULL属性的设置。从您提供的信息来看,问题主要出现在尝试为字段设置NOT NULL约束以及默认值时。我会尝试解释您观察到的现象。
在MySQL中,当你为一个字段设置NOT NULL约束时,意味着该字段在插入新记录时不能包含NULL值。如果你同时设置了默认值,那么当插入新记录时没有明确为该字段指定值时,它将自动采用这个默认值。
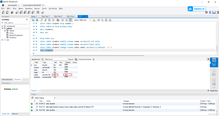
从你提供的图来看,似乎您首先执行了将字段设置为NOT NULL的操作(例如,alter table student modify column sdept varchar(15) not null;),然后再尝试添加默认值(例如,alter table student change column sdept sdept varchar(15) default 'JST';)。
问题在于,一旦一个字段被设置为NOT NULL,它就已经不允许存储NULL值了。如果您之前没有为该字段设置默认值并且在插入新记录时没有明确为其指定值,数据库将不允许这样的操作并可能抛出错误。因此,在执行设置默认值的操作之前,确保该字段之前没有被设置为NOT NULL。
为了解决这个问题,你应该首先为字段设置默认值,然后再将其设置为NOT NULL。这样,即使在没有明确指定值的情况下插入新记录,字段也会有一个默认值,并且由于NOT NULL约束,它不会接受NULL值。
希望这解释清楚了您的问题。如果还有其他疑问或需要进一步的解释,请告诉我。