python selenium遇到表单不安全。
使用selenium访问网站时候,出现页面

已经添加下面的参数,但测试无效
options.add_argument('--ignore-certificate-errors')
options.add_argument('--allow-insecure-content')
options.add_argument('--allow-insecure-localhost')
求解答,谢谢!
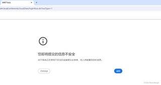
python selenium遇到表单不安全。
使用selenium访问网站时候,出现页面

options.add_argument('--ignore-certificate-errors')
options.add_argument('--allow-insecure-content')
options.add_argument('--allow-insecure-localhost')
求解答,谢谢!
可以试试设置Chrome的启动参数来禁用某些安全功能
options.add_argument("--disable-web-security")
options.add_argument("--user-data-dir=/tmp/chrome_test_profile") # 确保这个目录是空的或新建的