关注
码龄
粉丝数
原力等级 --
被采纳
被点赞
采纳率
阿畅AHNU
2024-11-07 17:35
采纳率: 0%
浏览 7
首页
编程语言
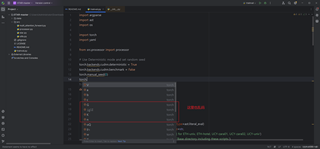
Pycharm 导入库时乱码
python
pycharm
Pycharm 乱码
导入的torch库,点进去全是乱码
包括使用torch. 使用方法也是乱码
收起
写回答
好问题
0
提建议
关注问题
微信扫一扫
点击复制链接
分享
邀请回答
编辑
收藏
删除
结题
收藏
举报
1
条回答
默认
最新
关注
码龄
粉丝数
原力等级 --
被采纳
被点赞
采纳率
鲁棒最小二乘支持向量机
2024-11-07 19:50
关注
torch安装的合适吗
本回答被题主选为最佳回答
, 对您是否有帮助呢?
本回答被专家选为最佳回答
, 对您是否有帮助呢?
本回答被题主和专家选为最佳回答
, 对您是否有帮助呢?
解决
无用
评论
打赏
微信扫一扫
点击复制链接
分享
举报
评论
按下Enter换行,Ctrl+Enter发表内容
查看更多回答(0条)
向“C知道”追问
报告相同问题?
提交
关注问题
pycharm
mysql
乱码
_python页面
乱码
问题及解决(
pycharm
+mysql)
2021-02-10 05:05
Sabrina Lee的博客
Ubuntu下: there is no doubt that 这是编码问题引起的,应该确保mysql,
pycharm
和浏览器的编码三码合一。 1,在每个python页开头加上一行“# -*- coding: utf-8 -*-” 类这样:#!/usr/bin/python # -*- coding: utf...
pycharm
安装教程的概要介绍与分析
2024-06-26 14:58
- **汉化教程**:提供详细的步骤指导用户将
PyCharm
界面语言切换为中文,降低语言障碍带来的不便。 #### 五、资源特点 - **图文结合**:教程包含丰富的截图和示例代码,使学习过程更加直观易懂。 - **全面覆盖**:...
pycharm
常用快捷键和设置
2024-02-28 19:08
- 这样设置后,当代码中出现未
导入
的类或函数时,
PyCharm
会自动弹出提示让用户选择是否添加
导入
语句。 ##### 2. **代码自动完成时间延时设置** - **路径**: `File` → `Settings` → `Editor` → `Code ...
MongoDB数据库将.csv格式数据通过命令终端、图形界面、
Pycharm
导入
MongoDB数据库
2025-11-06 01:15
升职佳兴的博客
本文系统介绍了三种将 Excel 或 CSV 文件
导入
MongoDB 数据库 的方法:命令终端
导入
、
PyCharm
脚本
导入
以及图形界面工具
导入
解决
pycharm
下pyuic工具使用的问题
2020-12-20 10:43
在Python的GUI编程中,Qt库是一个非常流行的框架,它提供了丰富的组件和强大的设计工具,如Qt Designer。当你使用Qt Designer创建用户界面(UI)后,通常会得到一个`.ui`文件,这是一个XML格式的文件,描述了界面的...
(Django)Web网页
导入
pycharm
时遇到的问题集合(备份)
2022-05-12 00:18
编程five的博客
(Django)Web网页
导入
pycharm
时遇到的问题集合
pycharm
使用心得四显示行号电脑资料(1).doc
2025-07-27 23:02
文档中也介绍了一系列Python编程的技巧和示例,如文件操作实现代码、获取GY-85九轴模块信息、使用scrapy实现爬网站、Python连接字符串、字符串操作方法、获取远程文件大小、切换hosts文件代码、
导入
mdb数据库到...
(Django)Web网页
导入
pycharm
时遇到的问题集合
2021-06-21 20:40
编程five的博客
pycharm
+html
PyCharm
环境配置实战:从新手到大神的进阶之路
2025-03-12 14:05
计算机学长的博客
通过本文的详细介绍,我们完成了从 Python 下载安装,到
PyCharm
下载安装及环境配置的全过程。在前期准备阶段,成功下载并安装 Python,检查安装结果确保其正常可用;在
PyCharm
安装环节,依据自身需求选择合适...
PyCharm
社区版(2024.2.3)安装、配置、创建项目
2024-09-25 18:47
逆境清醒的博客
PyCharm
社区版(2024.2.3)安装、配置、创建项目
没有解决我的问题,
去提问
向专家提问
向AI提问
付费问答(悬赏)服务下线公告
◇ 用户帮助中心
◇ 新手如何提问
◇ 奖惩公告
问题事件
关注
码龄
粉丝数
原力等级 --
被采纳
被点赞
采纳率
创建了问题
11月7日