千里狼~ 2024-11-28 14:23 采纳率: 71.4%
浏览 11
已结题

Java程序内存泄露的问题

Java程序内存泄露的问题,把部署在Tomcat的项目搬到websphere9.0出现了内存泄露一直没找出问题

img

  • 写回答

2条回答 默认 最新

  • 编号灬9527 2024-11-28 16:12
    关注

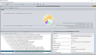
    看这信息是axis2出现了问题,你看看hashmap里面存的到底是啥东西,判断下是哪里的业务出问题了

    img

    本回答被题主选为最佳回答 , 对您是否有帮助呢?
    评论
查看更多回答(1条)

报告相同问题?

问题事件

  • 已结题 (查看结题原因) 12月4日
  • 已采纳回答 12月4日
  • 创建了问题 11月28日