
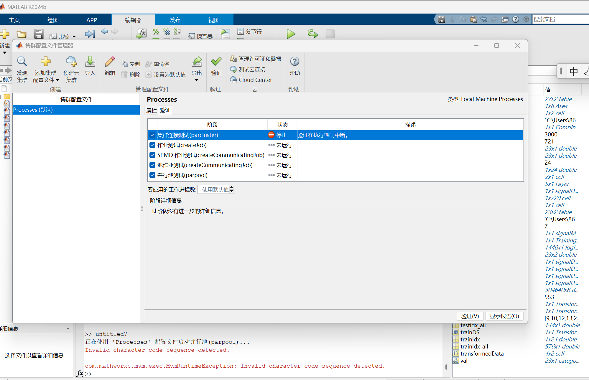
无法在Processes上启动并行池,用的是matlab2024b,卸载安装也不行,之前下载过2023b也是这种问题,求解答

阿里嘎多学长整理AIGC生成,因移动端显示问题导致当前答案未能完全显示,请使用PC端查看更加详细的解答过程
你遇到的问题是 Matlab 2024b 无法在 Processes 上启动并行池,之前卸载安装也不行,这可能是由于 Matlab 的并行池在 Processes 上的实现问题。
一个可能的解决方案是尝试使用 parpool 函数来创建并行池,而不是使用 Processes。你可以尝试以下代码:
parpool('local', 4); % 创建一个本地并行池,使用 4 个核心
如果你需要使用 Processes,你可以尝试以下解决方案:
Processes 命令来停止它,然后重新启动。如果以上解决方案都不能解决问题,你可以尝试联系 Matlab 支持团队或查看官方文档以获取更多帮助。