游在c++ 2025-04-15 16:41 采纳率: 25%
浏览 109
已结题

error LNK2019: 无法解析的外部符号,如何解决?(相关搜索:头文件)

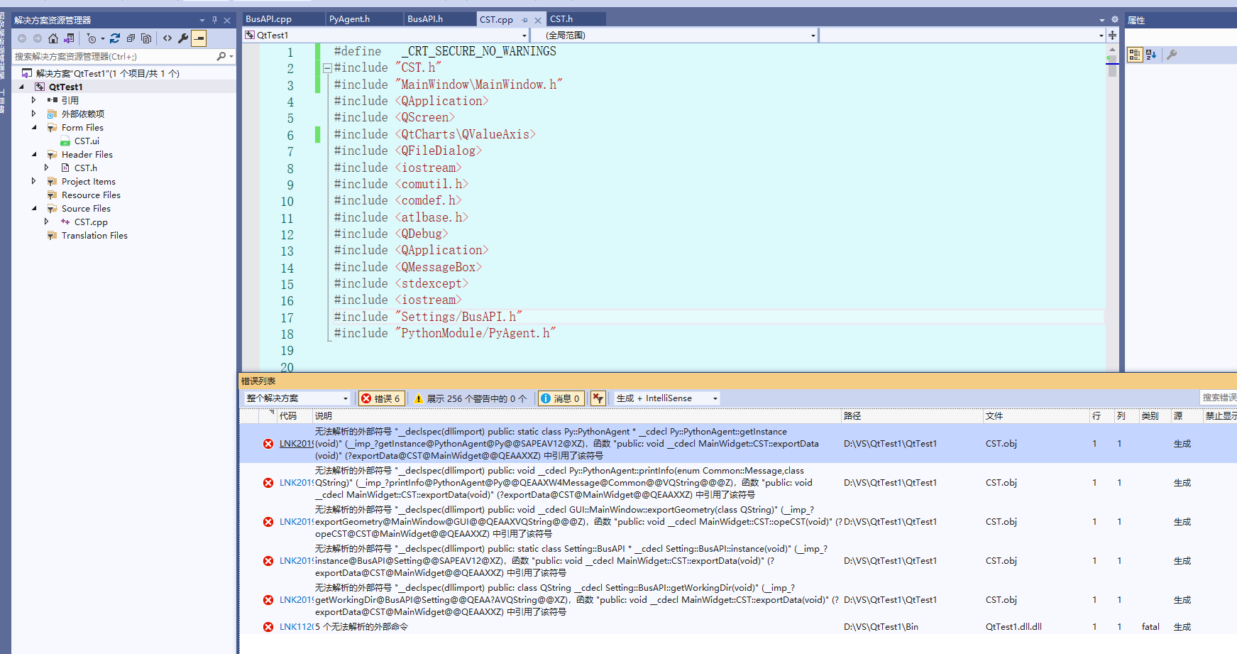
error LNK2019: 无法解析的外部符号。
在用c++调用cst软件时,出现LNK2019的错误,这是因为什么,有没有解答一下。下面这些头文件都是来自于fastCAE:"
#include "mainWidgetsAPI.h"
...
#include "Settings/BusAPI.h"
#include "PythonModule/PyAgent.h" ".
之前我看有些帖子说没有链接到对应的库文件,像BusAPI.lib,我电脑上确实也没有这个,编译fastCAE也没出来.lib文件。请问还有什么其他方法吗,或者我是哪里做错了

img

img

  • 写回答

5条回答 默认 最新

  • 码农阿豪@新空间 优质创作者: Java、后端开发技术领域 2025-04-15 17:02
    关注
    让阿豪来帮你解答,本回答参考chatgpt3.5编写提供,如果还有疑问可以评论或留言
    问题分析:
    1. error LNK2019: 无法解析的外部符号是链接错误,通常是由于缺少对应的库文件或者链接到错误的库文件导致的。
    2. 在调用cst软件时,使用FastCAE的头文件却找不到对应的库文件,例如BusAPI.lib,这可能导致LNK2019错误。 解决方法:
    3. 检查是否缺少对应的库文件。如果确实没有BusAPI.lib等库文件,可以尝试重新编译FastCAE项目,生成对应的库文件。
    4. 确保FastCAE项目中包含了所有需要的头文件和库文件,并且项目设置中已经正确引用这些文件。
    5. 如果无法生成所需的库文件,可以尝试手动添加库文件路径或者链接到其他类似的库文件。 示例代码: 假设FastCAE项目中包含了BusAPI.h头文件,但是缺少了对应的库文件BusAPI.lib。可以尝试手动添加库文件路径并链接到其他类似的库文件。
    #include "mainWidgetsAPI.h"
    #include "Settings/BusAPI.h"
    #include "PythonModule/PyAgent.h"
    #pragma comment(lib, "BusAPI.lib") // 添加对应的库文件
    int main() {
        // 使用FastCAE的API
        return 0;
    }
    
    本回答被题主选为最佳回答 , 对您是否有帮助呢?
    评论
查看更多回答(4条)

报告相同问题?

问题事件

  • 系统已结题 5月1日
  • 已采纳回答 4月23日
  • 创建了问题 4月15日