windows10登录了微软账号明明是管理员却没有权限
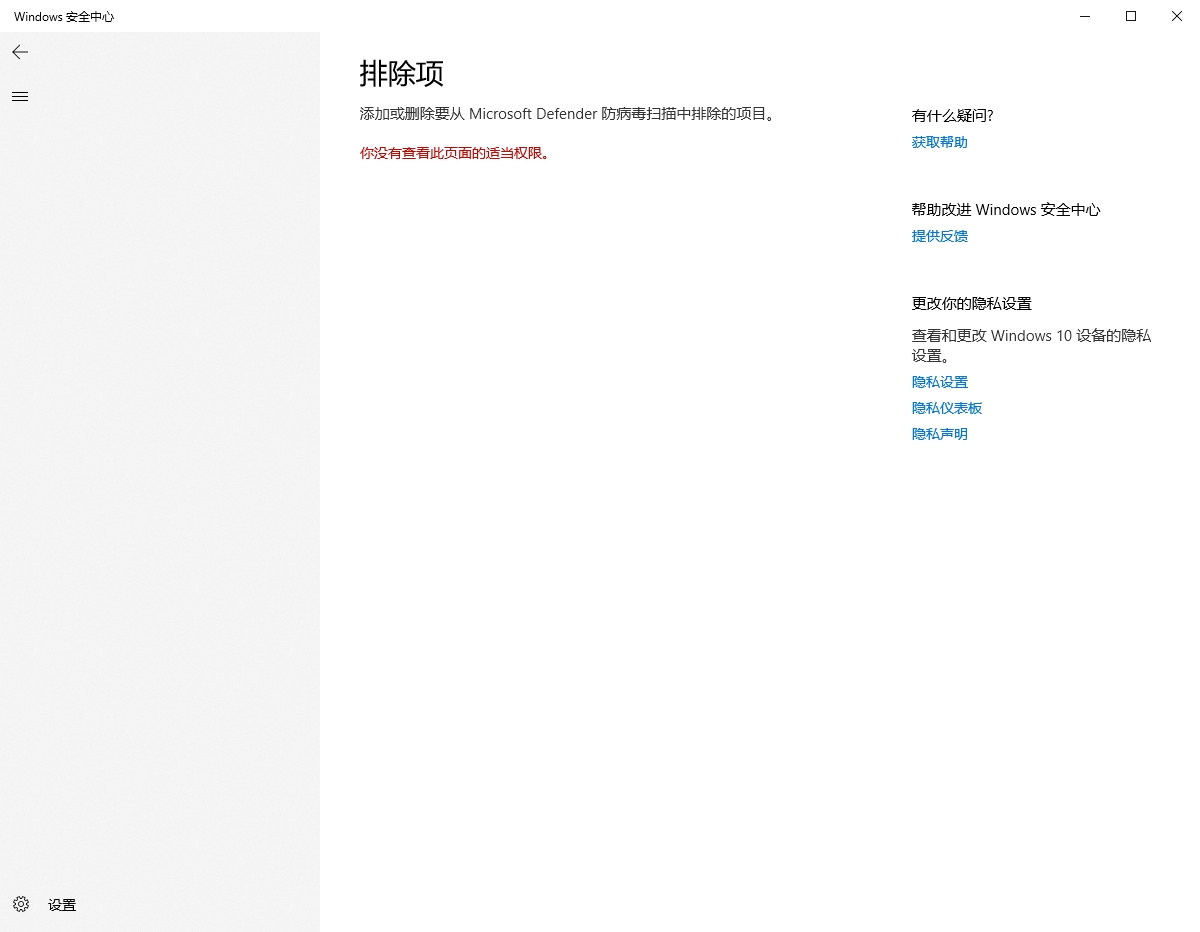
如下图,我想添加病毒排除项



阿里嘎多学长整理AIGC生成,因移动端显示问题导致当前答案未能完全显示,请使用PC端查看更加详细的解答过程
你遇到的问题可能是由于 Windows 10 的 UAC (User Account Control) 机制导致的。UAC 会在你登录到管理员账户时,提示你是否要提升权限,以便执行一些需要高权限的操作。
为了解决这个问题,你可以尝试以下步骤:
这将使得你的微软账户在登录时自动获得管理员权限。
如果你仍然无法添加病毒排除项,可以尝试以下命令:
net localgroup Administrators <your_username> /add
将 <your_username> 替换为你的微软账户用户名。
如果你仍然遇到问题,可以尝试重新启动计算机或重新登录账户。