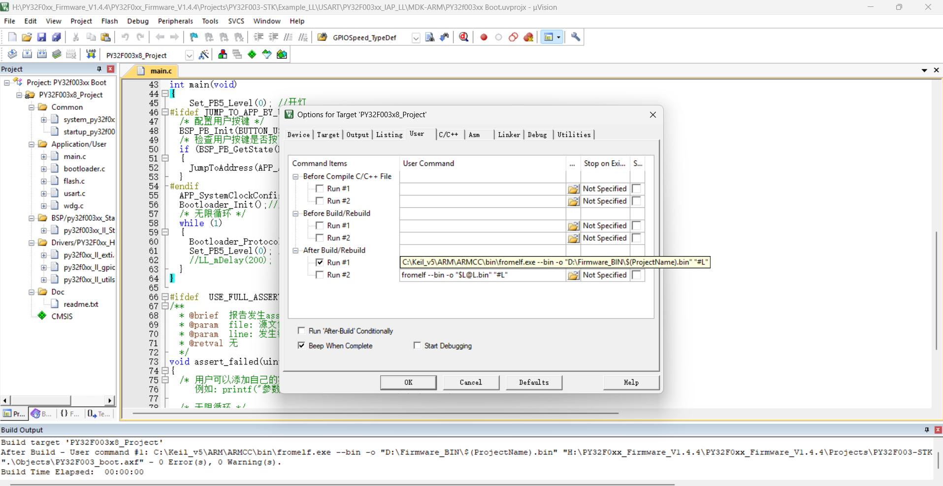
我的keil生成的bin文件名称是这样的,而不是跟工程名称一样,下图是bin文件和我keil配置的指令,请问一下应该如何修改?


我的keil生成的bin文件名称是这样的,而不是跟工程名称一样,下图是bin文件和我keil配置的指令,请问一下应该如何修改?


关注让阿豪来帮你解答,本回答参考chatgpt3.5编写提供,如果还有疑问可以评论或留言要修改生成的bin文件名称,可以在Keil中进行配置。首先,需要在项目属性中修改输出文件的名称,在生成bin文件时指定输出文件名。下面是具体的步骤:
@echo off
"路径\至\arm-none-eabi-objcopy.exe" -S -O binary "论坛“.axf" "my_project.bin"
在上述代码中,“路径\至\arm-none-eabi-objcopy.exe”表示arm-none-eabi-objcopy.exe在你的电脑上的存放路径,“my_project.bin”表示你希望的bin文件名称。将代码保存后,双击运行即可生成对应的bin文件。