2301_81323468 2025-07-30 19:01 采纳率: 0%
浏览 31

powerbi desktop report server发布到报表服务器上面无法打开

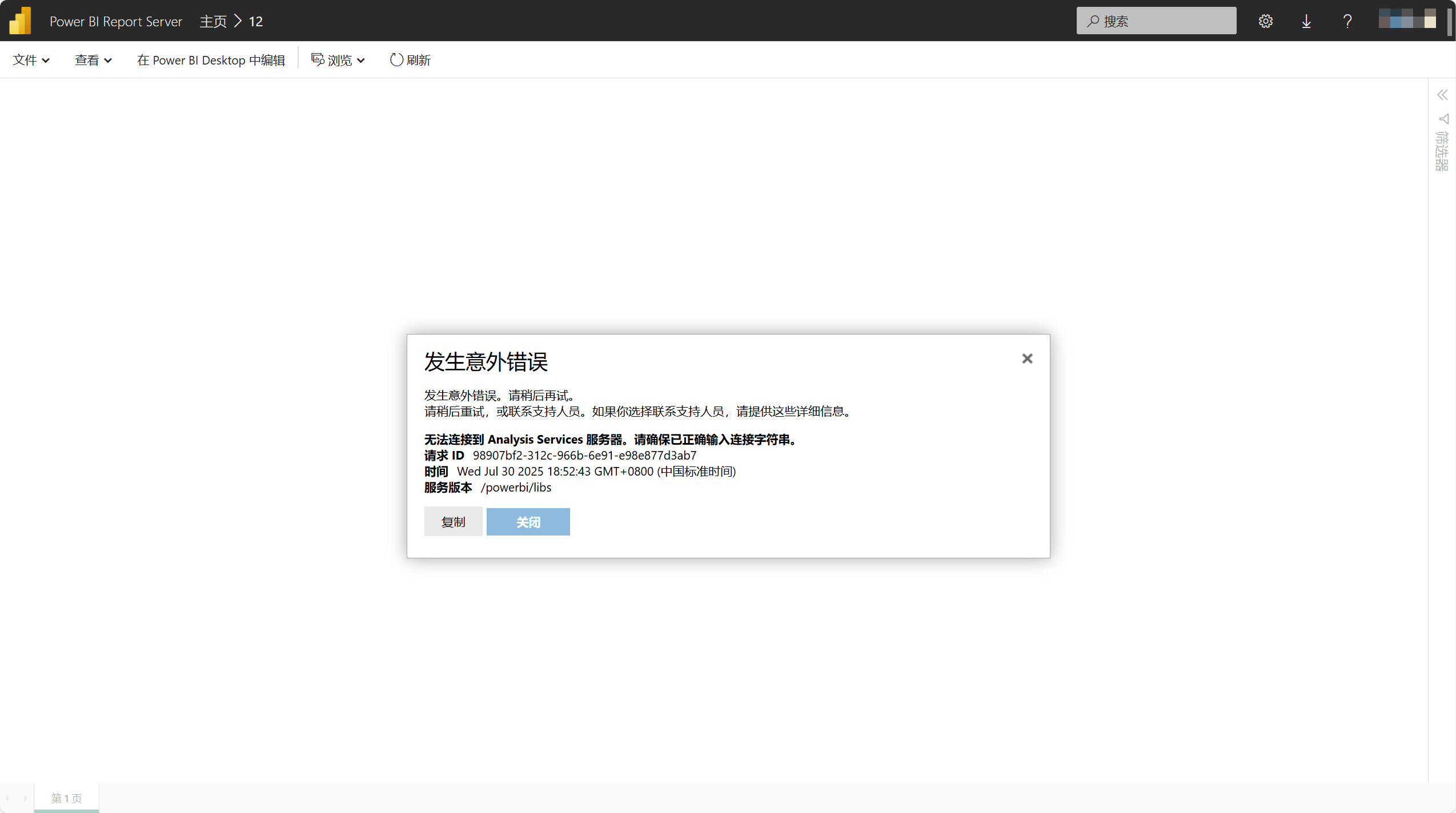
powerbi desktop 的Report Server版本进行制作报表时,以SQL Server数据库为数据源,并使用DirectQuery作为连接模式,制作好报表以后发布到报表服务器上面并不能打开查看,会提示图中的错误信息,如若使用导入模式的话则可以正常打开查看。
数据源的连接是可以通过身份验证成功的,测试连接是没问题的,就是无法打开

img

img

img

  • 写回答

5条回答 默认 最新

  • 紫雾凌寒 新星创作者: 人工智能技术领域 2025-07-30 19:01
    关注

    让 “紫雾凌寒” 来帮你回答,本回答结合 DeepSeek

    如果还有问题,请评论或点击头像私信,如果有帮助到您, 请关注、采纳、点赞

    1. 关键点分析:
      - 问题聚焦于使用PowerBI Desktop的Report Server版本制作报表(数据源为SQL Server数据库且采用DirectQuery连接模式),发布到报表服务器后无法打开。这可能涉及到多个方面的原因,如数据源配置问题、报表服务器权限设置、DirectQuery模式下的特殊要求等。
    2. 解决方案:
      - 检查数据源配置
      • 确保在报表服务器上,数据源所指向的SQL Server数据库服务正常运行,并且有正确的网络连接。可以使用SQL Server Management Studio等工具测试数据库连接。
      • 检查PowerBI Desktop中设置的数据库连接字符串等信息在报表服务器上是否仍然有效。例如,如果连接字符串中包含特定的服务器名称或端口号,要确保在报表服务器环境下这些信息仍然准确。
      • 检查报表服务器权限
      • 确认发布报表的用户对报表服务器具有足够的权限。该用户需要有读取报表、访问数据源等相关权限。在报表服务器的管理界面中检查用户角色分配。
      • 确保数据源的凭据在报表服务器上是有效的。如果使用了特定的用户名和密码连接数据库,要检查这些凭据在报表服务器环境下是否能正确访问数据库。
      • DirectQuery模式相关
      • 检查报表服务器上的相关服务是否支持DirectQuery模式。例如,报表服务器的版本是否兼容DirectQuery,以及相关的缓存服务等是否正确配置。
      • 在PowerBI Desktop中,确保DirectQuery模式下没有复杂的计算或数据转换操作导致在报表服务器上无法正确执行。尽量简化数据模型和计算逻辑,以提高在DirectQuery模式下的兼容性。
      • 检查发布过程
      • 确认报表在发布到报表服务器时没有出现错误。查看PowerBI Desktop的发布日志,可能会有关于发布失败原因的提示信息。
      • 尝试重新发布报表,确保发布过程完整且没有中断。
    3. 不同方案优缺点:
      - 检查数据源配置
      • 优点:是解决问题的基础步骤,能快速定位数据源本身是否存在问题,很多情况下数据源的连接问题是导致报表无法打开的常见原因。
      • 缺点:比较常规,可能需要对数据库和网络知识有一定了解,排查过程相对繁琐,要检查多个方面的配置。
      • 检查报表服务器权限
      • 优点:权限问题是很容易被忽视但又经常导致问题的关键因素,通过检查权限可以直接解决因权限不足导致的报表无法打开问题。
      • 缺点:涉及到服务器的安全设置和用户管理,操作不当可能会影响服务器的安全性,需要谨慎操作。
      • DirectQuery模式相关
      • 优点:针对特定的DirectQuery连接模式进行排查,能更有针对性地解决因该模式导致的问题,特别是在数据模型和计算复杂时。
      • 缺点:需要对DirectQuery模式有深入了解,排查过程相对复杂,要考虑到报表服务器环境与制作环境的差异对该模式的影响。
      • 检查发布过程
      • 优点:简单直接,能快速确认发布过程是否正常,有可能发现一些因发布失败导致报表无法打开的明显问题。
      • 缺点:如果发布过程没有明显错误提示,可能无法直接定位到深层次的原因,需要结合其他排查方法一起使用。
    4. 总结:
      - 当遇到PowerBI Desktop的Report Server版本制作的报表发布到报表服务器后无法打开的问题时,需要从数据源配置、报表服务器权限、DirectQuery模式以及发布过程等多个方面进行全面排查。通过逐步检查这些方面,能够找出导致报表无法打开的具体原因,并采取相应的解决措施。

    例如,在检查数据源配置时,假设在PowerBI Desktop中设置的数据源连接字符串为“Data Source=your_server_name;Initial Catalog=your_database;User ID=your_user;Password=your_password”,在报表服务器上要确保“your_server_name”可访问,数据库“your_database”存在且用户“your_user”有足够权限访问,密码正确等。在检查报表服务器权限时,登录到报表服务器管理界面,查看发布报表的用户所在角色是否有“浏览报表”等相关权限。

    希望以上解答对您有所帮助。如果您有任何疑问,欢迎在评论区提出。

    评论

报告相同问题?

问题事件

  • 创建了问题 7月30日