2401_87761897 2026-01-02 00:05 采纳率: 0%
浏览 3

ESP32无法显示文字

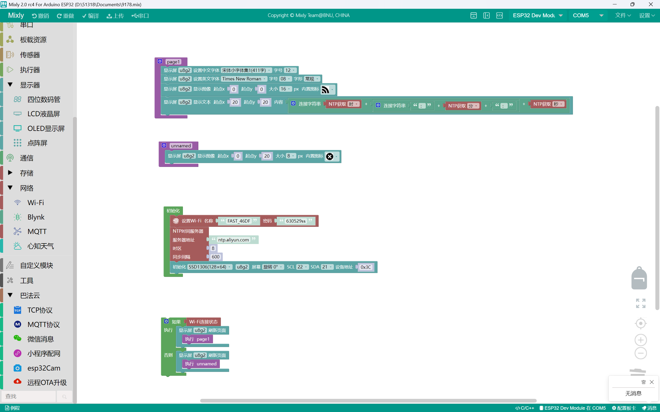
img


这是图形化代码,连接WiFi时只能显示一个WiFi图标,下面NTP获取的 时间无法正常显示。
能否用尽量先修改图形化代码?万分感谢。
代码如下:


#include <WiFi.h>
#include <TimeLib.h>
#include <NtpClientLib.h>
#include <U8g2lib.h>
#include <Wire.h>

int8_t timeZone = 8;
const PROGMEM char *ntpServer = "ntp.aliyun.com";
U8G2_SSD1306_128X64_NONAME_F_HW_I2C u8g2(U8G2_R0, U8X8_PIN_NONE);

void page1() {
  u8g2.setFont(u8g2_font_wqy12_t_chinese1);
  u8g2.setFontPosTop();
  u8g2.setFont(u8g2_font_timR08_tf);
  u8g2.setFontPosTop();
  u8g2.setFontPosBottom();
  u8g2.setFont(u8g2_font_open_iconic_all_2x_t);
  u8g2.drawGlyph(0,0+2*8,248);
  u8g2.setCursor(20,20);
  u8g2.print(String(NTP.getTimeHour24()) + String(String(":") + String(NTP.getTimeMinute()) + String(":")) + String(NTP.getTimeSecond()));
}

void unnamed() {
  u8g2.setFontPosBottom();
  u8g2.setFont(u8g2_font_open_iconic_all_1x_t);
  u8g2.drawGlyph(0,20+1*8,121);
}

void setup(){
  u8g2.enableUTF8Print();

  WiFi.begin("FAST_46DF", "630529ss");
  while (WiFi.status() != WL_CONNECTED) {
    delay(500);
    Serial.print(".");
  }
  Serial.println("Local IP:");
  Serial.print(WiFi.localIP());

  NTP.setInterval (600);
  NTP.setNTPTimeout (1500);
  NTP.begin (ntpServer, timeZone, false);
  u8g2.setI2CAddress(0x3C*2);
  u8g2.begin();
}

void loop(){
  if (WiFi.status()) {
    u8g2.firstPage();
    do
    {
      page1();
    }while(u8g2.nextPage());

  } else {
    u8g2.firstPage();
    do
    {
      unnamed();
    }while(u8g2.nextPage());

  }

}

  • 写回答

2条回答 默认 最新

  • 檀越@新空间 2026-01-02 00:06
    关注

    上午好☀️☀️☀️️
    本答案参考通义千问

    根据你提供的代码和描述,问题主要集中在 ESP32无法显示文字,尤其是在连接WiFi时只能显示一个WiFi图标,而NTP获取的时间无法正常显示。以下是详细分析及解决方案:


    一、问题原因分析

    1. 字体加载问题
      page1() 函数中,你多次调用了 setFont(),但没有正确设置字体或未加载所需的字体文件(如 u8g2_font_wqy12_t_chinese1u8g2_font_timR08_tf)。这些字体可能未被正确加载,导致文字无法显示。

    2. NTP时间获取失败
      虽然你在 setup() 中初始化了 NTP,但并未检查是否成功获取时间。如果网络连接不稳定或服务器响应慢,可能导致时间未被正确更新。

    3. 屏幕初始化问题
      u8g2.setI2CAddress(0x3C*2); 可能不正确,OLED 屏幕的 I2C 地址通常是 0x3C,而不是乘以 2。

    4. 页面刷新逻辑问题
      你使用 firstPage()nextPage() 来刷新屏幕,但在 loop() 中只执行了一次,可能导致页面未被正确绘制。

    5. 字符编码问题
      使用中文字体时,需要确保 U8g2lib 支持 UTF-8 编码,并且在 setup() 中启用了 enableUTF8Print()


    二、解决方案

    ✅ 1. 正确加载字体并设置字体

    // 确保正确的字体设置
    u8g2.setFont(u8g2_font_wqy12_t_chinese1); // 中文字体
    u8g2.setFont(u8g2_font_open_iconic_all_2x_t); // 图标字体
    

    注意:请确认你已将相关字体文件(如 u8g2_font_wqy12_t_chinese1.h)包含到项目中,否则无法加载。


    ✅ 2. 检查 NTP 是否成功获取时间

    setup() 中添加以下代码来验证 NTP 是否成功:

    if (!NTP.isTimeSet()) {
      Serial.println("NTP time not set!");
    } else {
      Serial.print("Time: ");
      Serial.println(NTP.getTimeString());
    }
    

    ✅ 3. 修正 OLED 的 I2C 地址

    // 正确设置 I2C 地址为 0x3C
    u8g2.setI2CAddress(0x3C);
    

    ✅ 4. 优化页面刷新逻辑

    确保在每次循环中都重新绘制页面,避免只绘制一次:

    void loop() {
      if (WiFi.status() == WL_CONNECTED) {
        u8g2.firstPage();
        do {
          page1();
        } while (u8g2.nextPage());
      } else {
        u8g2.firstPage();
        do {
          unnamed();
        } while (u8g2.nextPage());
      }
      delay(1000); // 延迟防止频繁刷新
    }
    

    ✅ 5. 修复字符串拼接方式

    你的时间字符串拼接方式存在问题,建议改为更清晰的方式:

    String timeStr = String(NTP.getTimeHour24()) + ":" + 
                     String(NTP.getTimeMinute()) + ":" + 
                     String(NTP.getTimeSecond());
    u8g2.print(timeStr);
    

    三、修改后的完整代码如下:

    #include <WiFi.h>
    #include <TimeLib.h>
    #include <NtpClientLib.h>
    #include <U8g2lib.h>
    #include <Wire.h>
    
    int8_t timeZone = 8;
    const PROGMEM char *ntpServer = "ntp.aliyun.com";
    U8G2_SSD1306_128X64_NONAME_F_HW_I2C u8g2(U8G2_R0, U8X8_PIN_NONE);
    
    void page1() {
      u8g2.setFont(u8g2_font_wqy12_t_chinese1); // 中文字体
      u8g2.setFontPosTop();
      u8g2.setFont(u8g2_font_open_iconic_all_2x_t); // 图标字体
      u8g2.drawGlyph(0, 0 + 2 * 8, 248);
      u8g2.setCursor(20, 20);
      String timeStr = String(NTP.getTimeHour24()) + ":" + 
                       String(NTP.getTimeMinute()) + ":" + 
                       String(NTP.getTimeSecond());
      u8g2.print(timeStr);
    }
    
    void unnamed() {
      u8g2.setFontPosBottom();
      u8g2.setFont(u8g2_font_open_iconic_all_1x_t);
      u8g2.drawGlyph(0, 20 + 1 * 8, 121);
    }
    
    void setup() {
      u8g2.enableUTF8Print();
    
      WiFi.begin("FAST_46DF", "630529ss");
      while (WiFi.status() != WL_CONNECTED) {
        delay(500);
        Serial.print(".");
      }
      Serial.println("Local IP:");
      Serial.print(WiFi.localIP());
    
      NTP.setInterval(600);
      NTP.setNTPTimeout(1500);
      NTP.begin(ntpServer, timeZone, false);
    
      // 修正 OLED I2C 地址
      u8g2.setI2CAddress(0x3C);
      u8g2.begin();
    
      // 验证 NTP 时间
      if (!NTP.isTimeSet()) {
        Serial.println("NTP time not set!");
      } else {
        Serial.print("Time: ");
        Serial.println(NTP.getTimeString());
      }
    }
    
    void loop() {
      if (WiFi.status() == WL_CONNECTED) {
        u8g2.firstPage();
        do {
          page1();
        } while (u8g2.nextPage());
      } else {
        u8g2.firstPage();
        do {
          unnamed();
        } while (u8g2.nextPage());
      }
      delay(1000); // 延迟防止频繁刷新
    }
    

    四、其他注意事项

    • 字体文件支持:确保你已经包含了所有需要的字体文件(如 u8g2_font_wqy12_t_chinese1.h),否则无法正确显示中文。
    • OLED 屏幕连接:检查 I2C 引脚是否正确连接(通常为 SDA 和 SCL)。
    • 调试信息:通过串口监视器查看 NTP 是否成功获取时间,以及是否有错误提示。

    如果你仍然遇到问题,请提供以下信息:

    1. 所使用的 OLED 屏幕型号(例如 SSD1306);
    2. 字体文件是否已正确包含;
    3. 串口输出的调试信息(如 NTP 是否成功获取时间)。

    我可以进一步帮助你排查问题。

    评论

报告相同问题?

问题事件

  • 修改了问题 1月2日
  • 创建了问题 1月2日