cyanempty 2026-02-11 15:22 采纳率: 0%
浏览 5
已结题

微信开发者工具最新版登陆时改为微信小程序教育平台?

版本号:2.01.2510280 链接:https://developers.weixin.qq.com/miniprogram/dev/devtools/log.html#stable-2.01.2510280

1,原开发账号扫码登陆出现登陆不了,需要重新注册微信小程序教育平台账号。企业开发者必须认证学生还是教师?

img

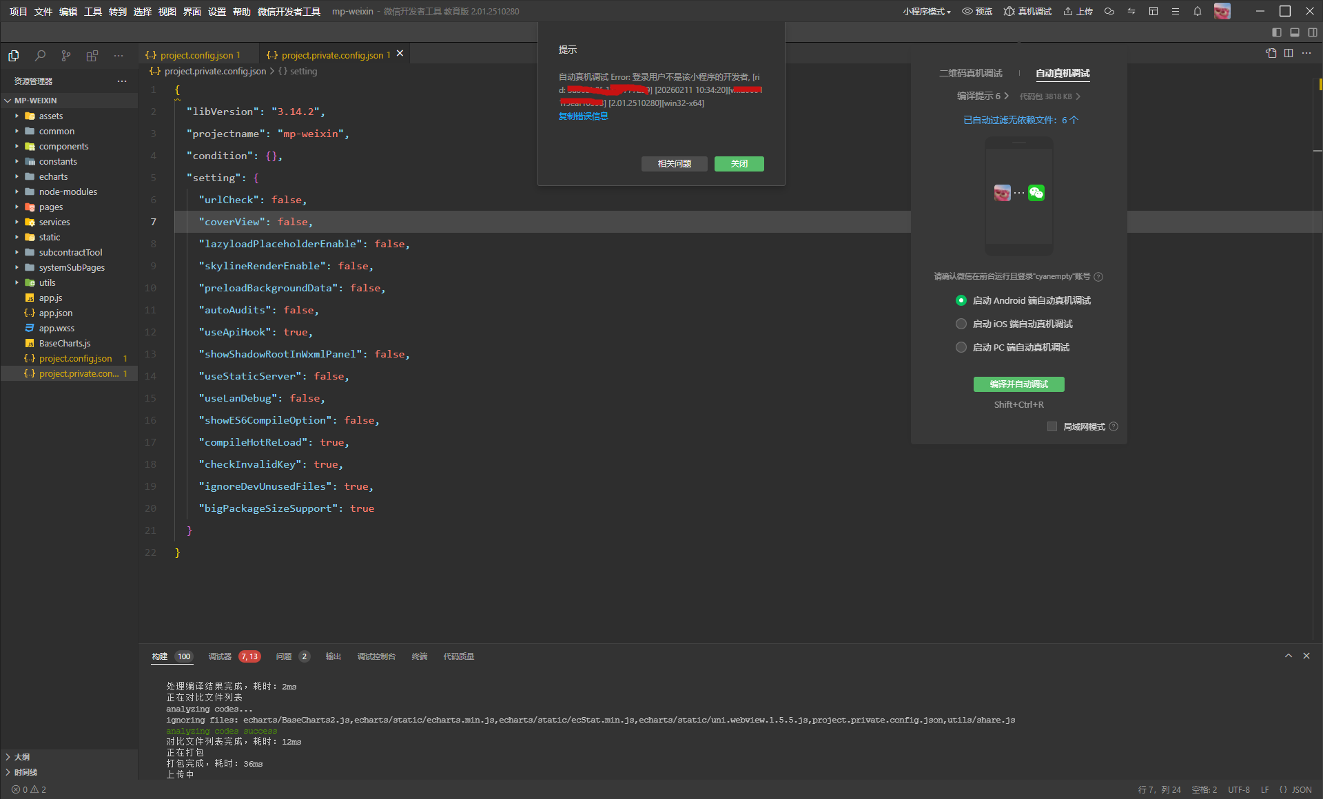
2,注册微信小程序教育平台后可以登陆上去了,但是点击真机调试就会出现“登陆用户不是小程序的开发者”

img

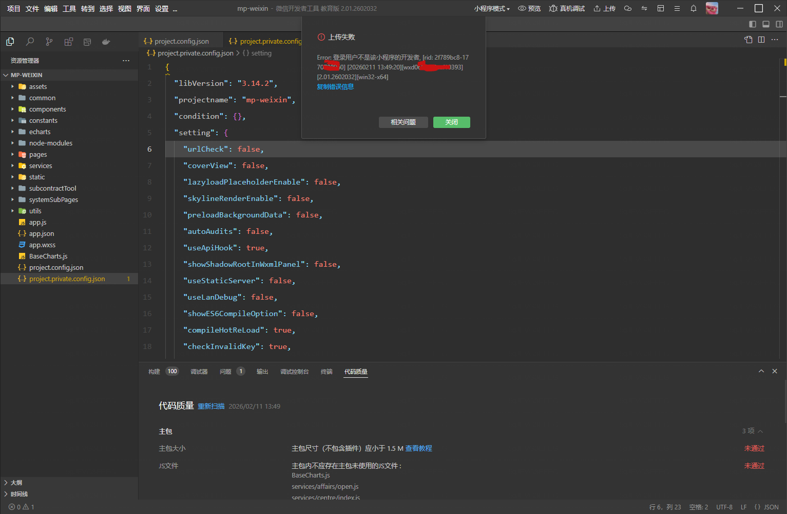
3,上传也受到了影响,报错信息为:“登陆用户不是小程序的开发者”

img

message:Error: 登录用户不是该小程序的开发者, [rid: 2f789bc8-1770788960] [20260211 13:49:20][wxd************393]

appid: wxd************393

openid: o6zAJs0**************H6XA8

ideVersion: 2.01.2602032

osType: win32-x64

time: 2026-02-11 13:49:59

  • 写回答

1条回答 默认 最新

  • 檀越@新空间 2026-02-11 15:25
    关注

    下午好🌅🌅🌅
    本答案参考通义千问

    你提到的问题是关于微信开发者工具最新版本(2.01.2510280)登录时出现的“微信小程序教育平台”相关问题,并伴随着一系列错误提示。以下是针对你提出的问题的详细分析和解决方案:


    一、问题分析

    1. 原开发账号扫码登录失败,需要重新注册“微信小程序教育平台”账号

    • 微信官方在最新版开发者工具中对企业开发者账号进行了更严格的权限管理。
    • 如果你的账号属于企业类型,你需要通过教育平台账号进行登录,而不是普通的企业或个人账号。
    • 教育平台账号要求必须绑定教师身份,不能使用学生身份。

    2. 注册教育平台后登录成功,但点击“真机调试”报错:“登陆用户不是小程序的开发者”

    • 这个错误说明你当前登录的账号没有被添加为小程序的开发者
    • 即使你是教育平台的管理员,也需要在微信公众平台中将该账号添加为小程序的开发者。

    3. 上传代码时报错:“登录用户不是小程序的开发者”

    • 原因与上一条相同,即当前登录账号没有被授权为小程序的开发者
    • 上传操作需要开发者权限。

    二、解决方案

    第一步:确认账号类型与登录方式

    • 如果你是企业开发者,请务必使用微信小程序教育平台账号登录。
    • 教育平台账号必须绑定教师身份,不能使用学生身份。

    重点:教育平台账号只能由教师身份注册。


    第二步:将账号添加为小程序的开发者

    步骤如下:

    1. 登录 微信公众平台
    2. 进入【开发管理】 -> 【开发设置】
    3. 在【开发者管理】中,点击【添加开发者】
    4. 输入你用于登录微信开发者工具的微信号(即教育平台账号)
    5. 等待审核通过(一般几分钟)

    重点:只有被添加为开发者后,才能进行真机调试、上传等操作。


    第三步:确保项目配置正确

    • 打开微信开发者工具,进入项目设置:
      • 检查【项目设置】中的 AppID 是否正确。
      • 确保你使用的 AppID 对应的是你已添加为开发者的账号。

    第四步:重新登录并测试

    1. 退出当前账号,使用教育平台账号重新登录。
    2. 再次尝试点击【真机调试】或【上传代码】。
    3. 若仍然报错,请检查是否已完成以下步骤:
      • 账号是否已添加为开发者
      • AppID 是否匹配
      • 是否使用了正确的微信开发者工具版本

    三、常见错误排查

    | 错误信息 | 可能原因 | 解决方案 | |----------|----------|----------| | “登录用户不是小程序的开发者” | 当前账号未被添加为开发者 | 在微信公众平台中添加开发者 | | “无法登录” | 账号类型不匹配 | 使用教育平台账号登录 | | “上传失败” | 权限不足 | 添加开发者并重新上传 |


    四、代码示例(如需修改)

    如果你在项目中有涉及微信登录或授权的代码,可以参考以下示例:

    // 示例:获取用户信息(需开发者权限)
    wx.login({
      success: function(res) {
        if (res.code) {
          // 向服务器发送 code 获取用户信息
          wx.request({
            url: 'https://yourserver.com/api/login',
            data: {
              code: res.code
            },
            success: function(res) {
              console.log('登录成功', res.data);
            }
          });
        } else {
          console.log('登录失败!' + res.errMsg);
        }
      }
    });
    

    注意:这部分代码本身不会导致“不是开发者”的错误,但若账号未被授权,调用某些接口会失败。


    五、总结

    | 问题 | 解决方案 | |------|----------| | 登录失败 | 使用教育平台账号登录,且必须为教师身份 | | 真机调试报错 | 在微信公众平台中将账号添加为开发者 | | 上传失败 | 确认账号已添加为开发者,并检查 AppID |


    如有更多细节问题(如如何注册教育平台账号、如何添加开发者等),欢迎继续提问。

    评论

报告相同问题?

问题事件

  • 已结题 (查看结题原因) 2月11日
  • 创建了问题 2月11日