图片在下面 看不到吗?
将两个混合节点混合前 模型呈现正常 混合后呈现粉紫色 不知道问题出在哪里了 求解答


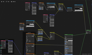
总节点图

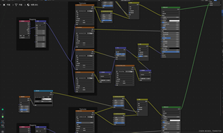
局部截图









图片在下面 看不到吗?
将两个混合节点混合前 模型呈现正常 混合后呈现粉紫色 不知道问题出在哪里了 求解答


总节点图










AIGC生成:
在Blender中,当你将两个混合节点(Mix Nodes)混合后模型呈现粉色,这通常是因为混合节点的设置问题。以下是一些可能的原因和解决方案:
混合模式:检查你的混合节点是否使用了正确的混合模式。例如,如果你使用的是“混合颜色”(MixRGB)节点,确保它的混合模式(如Multiply、Add等)是你想要的效果。
连接问题:检查节点之间的连接是否正确。确保混合节点的输入和输出都正确连接到了其他节点。
颜色设置:检查你的材质颜色设置。粉色可能是由于两个颜色混合后的结果,尝试调整颜色值或使用颜色校正节点来修正。
权重设置:如果使用的是权重混合(如Weighted Mix),确保权重设置正确,没有导致不期望的颜色混合。
节点设置:检查所有相关节点的设置,包括但不限于颜色、纹理、贴图等,确保没有设置错误。
渲染设置:最后,检查你的渲染设置,确保没有启用任何可能导致颜色偏差的选项。
如果上述方法都不能解决问题,你可以尝试创建一个新的材质,然后重新连接节点,看看是否能够解决问题。有时候,Blender的节点系统可能会出现一些不可预见的错误,重启软件或者重置节点设置可能会有所帮助。