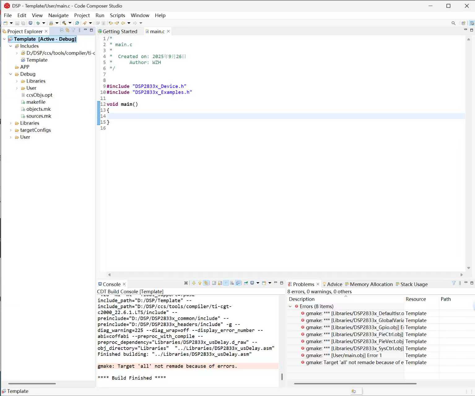
求 帮我看看这怎么出错了,为什么提示打不开common文件夹

豆包也问过了,也做过一定的修改
但是还是报错 真不知道咋改了

阿里嘎多学长整理AIGC生成,因移动端显示问题导致当前答案未能完全显示,请使用PC端查看更加详细的解答过程
根据您提供的信息,问题出在DSP28335创建工程模板上,提示无法打开common文件夹。下面是可能的解决方案:
dsp_project_settings.txt 等)是否正确,没有任何错误项。核心代码
import os
# 检查common文件夹是否存在
if not os.path.exists('common'):
print("common文件夹不存在,请创建或重新配置路径")
# 生成工程模板
# 生成工程模板的具体步骤根据具体的开发环境不同而不同
# 可以参考以下示例:
# os.system('cmd /c "生成工程模板命令"')
请根据具体的情况调整上述代码。